Настройка атрибутов сегментов данных

Сегменты данных представляют собой срезы кубов, зафиксированные по определенным аналитикам. Сегменты позволяют ограничивать доступ к срезам данных по условиям, задаваемым с помощью атрибутного метода контроля доступа.

Для реализации атрибутного метода контроля доступа для сегментов данных необходимо определить список атрибутов сегментов кубов.

Для создания нового атрибута сегмента куба выполните шаги:

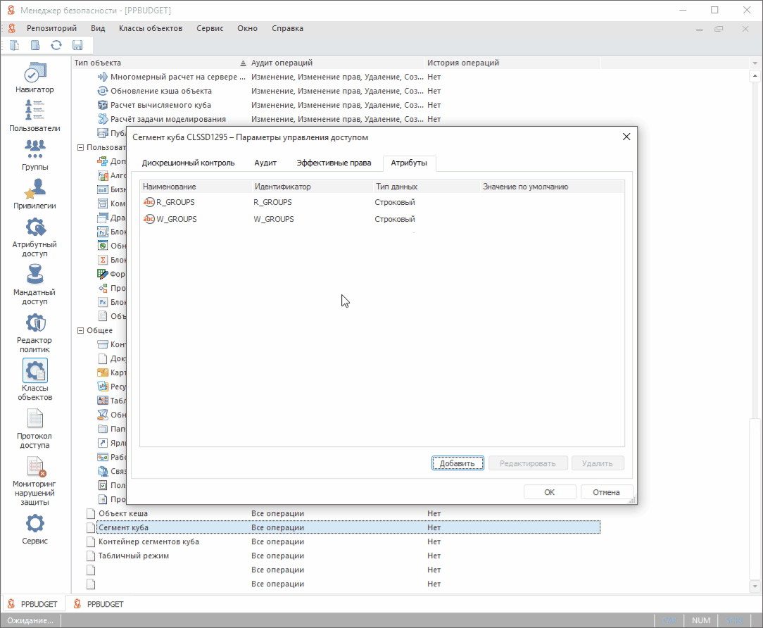
  1. Откройте менеджер безопасности продукта «Форсайт. Аналитическая платформа» и перейдите в раздел «Классы объектов».

  2. Откройте окно параметров управления доступом для типа объекта «Сегмент куба» и перейдите на вкладку «Атрибуты».

  3. Добавьте атрибут и определите его свойства.

В преднастроенной конфигурации для типа объекта «Сегмент куба» определены атрибуты:

Статические и динамические права доступа

Для разграничения прав доступа к данным по показателям используются статические и динамические сегменты.

Статические сегменты данных создаются при создании и настройке объектов полномочий и определяют статические права доступа к сегменту, которые действуют постоянно на протяжении всего времени работы пользователя с продуктом.

Динамические сегменты данных определяют динамические права доступа к сегменту, которые возникают только во время выполнения отдельных этапов бизнес-процессов. Динамические сегменты создаются только на время выполнения этих этапов.

Пример статических и динамических прав

Таким образом для разграничения доступа к данным, необходимо добавить только атрибуты для сегментов кубов, но нет необходимости добавления специфических атрибутов для пользователей и групп. Для определения прав доступа с помощью правил атрибутного доступа достаточно включения пользователя в определенные группы пользователей.

Настройка параметров системы

Перед созданием объектов полномочий необходимо настроить параметры системы, используемые при создании статических и динамических сегментов. Настройка параметров системы выполняется в форме «Редактирование параметров системы».

Открытие формы

Для настройки параметров сегментов используются элементы в папке «Создание статических и динамических сегментов».

В папке настраиваются значения параметров:

Для ввода/изменения значения параметра:

Примечание. В справочнике, в котором ведётся перечень организаций, по которым создаются сегменты данных для настройки доступа каждой организации только к своему сегменту данных, должен быть атрибут «Группа доступа» (SEC_GROUP).

Введённые в форму значения параметров сохраняются в служебном справочнике «Значения параметров».

Настройка глобальных переменных

Для работы продукта добавьте глобальную переменную:

BUDGET_SEGMENTS (Integer)=1.

См. также:

Создание объектов полномочий