Сегменты данных представляют собой срезы кубов, зафиксированные по определенным аналитикам. Сегменты позволяют ограничивать доступ к срезам данных по условиям, задаваемым с помощью атрибутного метода контроля доступа.
Для реализации атрибутного метода контроля доступа для сегментов данных необходимо определить список атрибутов сегментов кубов.
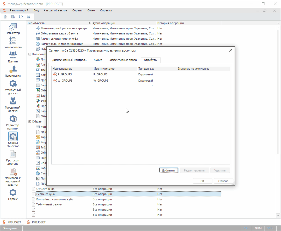
Для создания нового атрибута сегмента куба выполните шаги:
Откройте менеджер безопасности продукта «Форсайт. Аналитическая платформа» и перейдите в раздел «Классы объектов».

Откройте окно параметров управления доступом для типа объекта «Сегмент куба» и перейдите на вкладку «Атрибуты».

Добавьте атрибут и определите его свойства.

В преднастроенной конфигурации для типа объекта «Сегмент куба» определены атрибуты:
R_GROUPS. Используется для определения функциональных групп пользователей, которые получают права на чтение данных в сегменте куба;
W_GROUPS. Используется для определения функциональных групп пользователей, которые получают права на запись в сегмент куба;
ORG_GROUPS. Используется для определения групп пользователей, которые получат права на доступ к сегменту куба. Эти группы должны соответствовать набору данных по организации, которые находятся в выбранном сегменте.

Для разграничения прав доступа к данным по показателям используются статические и динамические сегменты.
Статические сегменты данных создаются при создании и настройке объектов полномочий и определяют статические права доступа к сегменту, которые действуют постоянно на протяжении всего времени работы пользователя с продуктом.
Динамические сегменты данных определяют динамические права доступа к сегменту, которые возникают только во время выполнения отдельных этапов бизнес-процессов. Динамические сегменты создаются только на время выполнения этих этапов.
Пример статических
и динамических прав
Таким образом для разграничения доступа к данным, необходимо добавить только атрибуты для сегментов кубов, но нет необходимости добавления специфических атрибутов для пользователей и групп. Для определения прав доступа с помощью правил атрибутного доступа достаточно включения пользователя в определенные группы пользователей.
Перед созданием объектов полномочий необходимо настроить параметры системы, используемые при создании статических и динамических сегментов. Настройка параметров системы выполняется в форме «Редактирование параметров системы».
Для настройки параметров сегментов используются элементы в папке «Создание статических и динамических сегментов».

В папке настраиваются значения параметров:
ORG_GROUPS. Идентификатор атрибута сегмента куба для указания организационных групп (доступ к Орг. структуре);
W_GROUPS. Идентификатор атрибута сегмента куба для указания функциональных групп с правом на запись;
R_GROUPS. Атрибут атрибута сегмента куба для указания функциональных групп с правом на чтение;
[БЮДЖЕТИРОВАНИЕ] БАЗОВЫЕ ПРАВА (ТОЛСТЫЙ КЛИЕНТ). Наименование служебной группы доступа для раздачи прав на контейнеры/сегменты;
Орг.структура [ЦФО]. Справочник зарегистрированной аналитики «Организационная структура» для создания статических сегментов данных для каждой организации, указанной в справочнике.
Для ввода/изменения значения параметра:
дважды щёлкните по строке параметра или выделите строку и нажмите
кнопку
«Редактировать» ленты инструментов;
в открывшемся окне введите значение параметра или для редактирования параметра справочника зарегистрированной аналитики «Организационная структура» выберите аналитику из списка:

Примечание. В справочнике, в котором ведётся перечень организаций, по которым создаются сегменты данных для настройки доступа каждой организации только к своему сегменту данных, должен быть атрибут «Группа доступа» (SEC_GROUP).
закройте окно, нажав на кнопку «OK»;
обновите данные формы, нажав на кнопку
«Oбновить».
Введённые в форму значения параметров сохраняются в служебном справочнике «Значения параметров».
Для работы продукта добавьте глобальную переменную:
BUDGET_SEGMENTS (Integer)=1.
См. также: