Кластеры используются для распределения трафика, поддержки баз данных, хранения файлов и бизнес-приложений в сети. Для обеспечения горизонтального масштабирования всех компонентов системы реализован новый подход к развертыванию кластера.
Преимущества нового подхода:
использование новых средств развертывания и обслуживания компонентов кластера без простоя системы для регламентных работ;
использование бесплатного программного обеспечения с возможностью платной поддержки;
поддержка современной распределённой файловой системы Ceph;
быстрая установка и удобные механизмы обслуживания продукта «Форсайт. Мобильная платформа»;
удобный графический интерфейс Rancher для диагностики текущего состояния программного обеспечения.
Основные этапы схемы развёртывания отказоустойчивого кластера:
Подготовка среды для продукта «Форсайт. Мобильная платформа».
Подготовка к запуску продукта «Форсайт. Мобильная платформа».
Запуск продукта «Форсайт. Мобильная платформа».
Для работы кластера используйте порты, приведенные в разделе «Перечень портов для работы кластера».
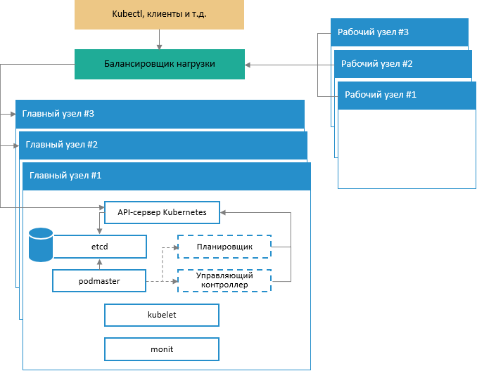
Обобщенная схема архитектуры развертывания отказоустойчивого кластера:

На схеме представлена работа системных сервисов Kubernetes на главных узлах кластера, а также взаимодействие главных узлов с рабочими узлами и входящими запросами через специальные сервисы с поддержкой балансировки нагрузки.
Схема обеспечения отказоустойчивости управляющей части кластера:

Примечание.
Каждый главный узел в кластере содержит следующие процессы и компоненты:
• kube-apiserver.
Единственная точка управления для кластера. Команда kubectl
взаимодействует напрямую через API;
• kube-controller-manager.
Процесс управления состоянием кластера с помощью контроллеров;
• kube-scheduler.
Процесс планирования задач на всех доступных узлах в кластере;
• etcd.
База данных на основе пар «ключ-значение», в которой хранятся сведения
о состоянии всех компонентов кластера.
Для создания минимальной конфигурации отказоустойчивого кластера требуется шесть виртуальных или аппаратных узлов. Каждый узел должен иметь минимум два сетевых интерфейса.
Три узла являются главными и используются исключительно для управления кластером, контроля состояния его целостности, планирования и запуска контейнеров с приложениями в модулях кластера. К главным узлам предъявляются следующие системные требования:
конфигурация: 4-х ядерный процессор, 8 ГБ оперативной памяти, 50 ГБ жесткий диск;
ОС: Linux Ubuntu 16.04;
Три узла являются рабочими и несут основную нагрузку (на данных узлах исполняются модули с приложениями). К рабочим узлам предъявляются следующие системные требования:
конфигурация: 8-ми ядерный процессор, 8 ГБ оперативной памяти, два жестких диска объемом 100 ГБ и 150 ГБ;
ОС: Linux Ubuntu 16.04.
Настраиваемая программная среда: Docker, Kubernetes и Ceph (при необходимости).
Подключение директории /var/lib/docker должно быть выполнено на отдельный диск или LVM.
См. также:
Установка и настройка продукта «Форсайт. Мобильная платформа» | Подготовка среды для продукта «Форсайт. Мобильная платформа»