Clusters are used to distribute traffic, support databases, store files and business applications in the network. To provide horizontal scaling of all system components, a new approach to cluster deployment is implemented.
Advantages of new approach:
Use new tools for deployment and service of cluster components without system downtime for maintenance.
Use freeware with paid options
Support Ceph modern distributed file system.
Quick installation and easy service of Foresight Mobile Platform
Friendly user interface Rancher for diagnostics of the current software state.
Main stages of fault-tolerant cluster architecture deployment schema:
Prepare environment for Foresight Mobile Platform.
Prepare to start Foresight Mobile Platform.
Start Foresight Mobile Platform.
To ensure cluster work, use the ports given in the List of Ports Used for Cluster Work section.
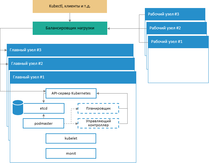
Generalized schema of fault-tolerant cluster architecture deployment:

The schema displays work of Kubernetes system services on main cluster nodes and also interaction of main nodes with work nodes and incoming requests via special services with load balancing support.
Schema of providing control cluster part fault-tolerance:

NOTE. Each main node in the cluster contains the following processes and components:
• kube-apiserver. Single control point for cluster. The kubectl command interacts directly via API.
• kube-controller-manager. Process of cluster status control via controllers.
• kube-scheduler. Process of task planning on all available cluster nodes.
• etcd. Database based on the key-value pairs that stores information about statuses of all cluster components.
Six virtual or physical nodes are required to create a minimum fault-tolerant cluster configuration. Each node should have at least two network interfaces.
Three nodes are main ones and are used exclusively for cluster control, cluster integrity control, planning and commissioning application containers in cluster units. Main nodes must meet the following system requirements:
Configuration: 4-core processor, 8 Gb RAM, 50 Gb hard drive.
Operating system: Linux Ubuntu 16.04.
Three nodes are work ones and execute main functions (these nodes use application units). Work nodes must meet the following system requirements:
Configuration: 8-core processor, 8 Gb RAM, two hard drives 100 Gb and 150 Gb each.
Operating system: Linux Ubuntu 16.04.
Configurable software environment: Docker, Kubernetes and Ceph (if required).
The /var/lib/docker directory must be connected to a separate hard drive or LVM.
See also:
Installing and Setting Up Foresight Mobile Platform | Preparing Environment for Foresight Mobile Platform