This type of analysis determines an exceptionality degree for each attribute of each object based on the entire data set. Based on these characteristics, objects can be ranked according to their exceptionality.
To work with the Exception Search analysis:
NOTE. For method calculation, selected data must contain at least one attribute and three observations, excluding titles. If data source is:
- Regular report. Title is the first row in the selected range.
- Workbook. Titles are series names.
- Express report, dashboard, data table. Titles are column headers.
Set analysis parameters:

The following operations are available in the dialog box:
Set attributes to search exceptions
Set threshold value of exceptionality degree
Click the Next button to go to the next page of the wizard.
Execute required actions on analysis results.
The analysis results can be saved to a file, printed or inserted on the regular report sheet. For details see the Working with Analysis Results section.
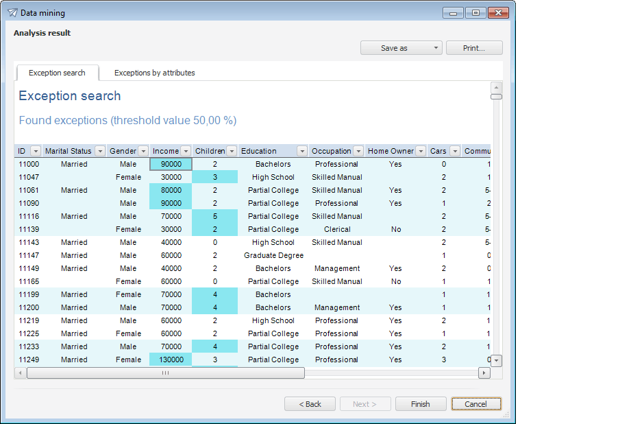
Example of the Exception Search analysis results:

The following tabs are displayed for the Exception Search analysis on the Analysis Result page:
Exception Search. All the found exceptions in source data are selected on the tab.
Exceptions by Attributes. The tab displays the total number of exceptions for each attribute.
Warnings. The tab is displayed if during analysis execution some warnings occurred.
See also:
Selecting Analysis Type | Exception Analysis | ISmHighlightExceptions